FNT Command Power Management
Transparenz der Stromversorgungstechnik durch die professionelle Darstellung des physikalischen Stromnetzes und der Leistungsdaten von Endverbrauchern
Die Energieversorgung von CIs wird mit dem "Power Management" geplant und verwaltet. Herstellerdaten für den Stromverbrauch der einzelnen Geräte sind den, in der FNT Command CI Library enthaltenen, ca. 25.000 Objekten zugeordnet. Zusätzlich können Erfahrungswerte und reale Werte, die aus Messprotokollen stammen, den einzelnen CIs hinterlegt werden. Ebenfalls können Daten über die Data Center Engine live eingelesen werden. Diese Werte werden zur Bilanzierung und zur Schwellwertberechnung herangezogen.
Im Power Management werden Stromports und deren Beschaltung auf den Gerätebitmaps dargestellt. Beim Einbau von Endverbrauchern wird geprüft, ob genügend freie, den Leistungsanforderungen entsprechende Stromports in der Zone bzw. im Schrank vorhanden sind.
Stromkomponenten wie z.B. Sicherungen werden im Power Management in grafischer oder tabellarischer Ansicht dargestellt und können über die bestehenden Funktionen mit z.B. Servern oder anderen Aktivkomponenten verschaltet werden.
Über die Command Signalverfolgung kann dann von einem Server aus festgestellt werden, an welchem Unterverteiler oder an welchem Niederspannungshauptverteiler die Komponente angeschlossen ist. Eine Planung von Verteilern und Anschlüssen ist ebenfalls möglich.
Auch spielt die Signalisierung von Anschlüssen die nicht über eine Redundanz verfügen eine große Rolle, um die Ausfallsicherheit zu steigern.
Benefits
- Dokumentation von Leistungsdaten an allen CI – Typen und allen CIs
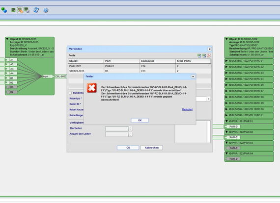
- Prüfung dieser Werte beim Anschluss oder der Planung gegen die max. Abgabeleistung und den Schwellwert übergeordneter Lieferanten und Sicherungen
- Grafische Darstellung von Stromverteilern und den darin verbauten Sicherungen
- Anzeige des kompletten Stromnetzweges eines CIs und dessen Abhängigkeiten
- Dokumentationsmöglichkeit von USV – Anlagen
- Reportmöglichkeiten zu den einzelnen Leistungssituationen in verschiedenen Räumen oder Rechenzentren
FNT Command Power Management
Unsere Produkte:
-
FNT CommandBehalten Sie Ihre wertvollen Assets im Überblick
-
FNT CommandMobileGreifen Sie jederzeit und von überall auf die FNT Command Platform zu
-
FNT Infrastructure Health & MonitoringSchaffen Sie die Grundlage einer resilienten digitalen Infrastruktur
-
FNT SustainabilityReduzieren Sie Ihren CO2-Fußabdruck
-
FNT IntegrationCenterVereinfachen, beschleunigen und reduzieren Sie die Kosten von Softwareintegrationen
-
FNT EventEngineÜberwachen Sie Ereignisse und lösen Sie gezielte Aktionen aus
-
FNT ServicePlanetMachen Sie Ihre IT zum Erfolgsfaktor
-
FNT AnalyticsBusiness Intelligence Komponente für smarte Auswertungen und Analysen
-
FNT StagingAreaVereinfachen Sie den Datenaustausch Ihrer Systeme
-
FNT ValuePackErreichen Sie Ihre Ziele auf dem schnellsten Weg
-
FNT GeoMapsVerbessern Sie das Netzwerkmanagement mit standortbasierter Visualisierung und Analyse von Ressourcendaten
-
FNT GraphicCenterVisualisieren und Analysieren von Infrastruktur- und Servicedaten
-
FNT ProcessCenterEffizientere Verwaltung von Infrastrukturbereitstellung und Änderungsprozessen