FNT Command Software Management
Enterprise-wide management of software products and licenses for complete transparency into IT costs and relationships throughout your organization
Creating an end-to-end software management process is a very challenging task because the delivery of IT services, applications, and software installations within an organization must be planned and implemented in the context of the wider IT infrastructure. The task is complicated by issues relating to the permissible combinations of software releases and the use of existing licenses. To ensure reliable operation of the relevant IT systems, it is also important to have information on the required infrastructure and on scenario planning, e.g., with regard to safeguards against system failure.
FNT Command Software Management allows complete and comprehensive documentation of all deployed and existing software installations and applications throughout your organization, including the necessary licenses. The ability to view all information in an integrated data model means you can cater more effectively to specific business needs when deploying business applications and software installations. You can also use this information when planning the provision of IT services, for cost and pricing calculations, and to deliver the legal certainty required by IT managers during license audits.
Benefits
- FNT Command Software Management provides the ideal basis for documenting related applications and software installations
- Full transparency with regard to relationships with underlying physical/logical infrastructure and IT costs
- Support for meeting licensing and compliance requirements
- Overview of all software products, software installations, and licenses currently in use within the organization, as well as all license users
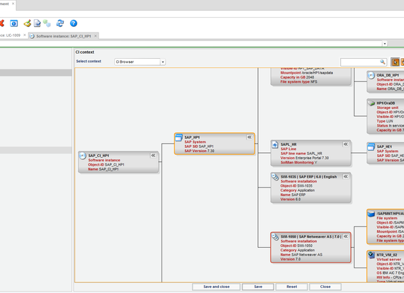
- Graphical representation of the relationships of a software installation within the organization
- Graphical representation of the relationships of a software installation within the organization
- Easy identification of scope, cost, and affected users prior to a software change, e.g., when deploying or retiring a software installation
- Analysis of impact of a software change with regard to cost, workload, time, and resources
FNT Command Software Management
Our products:
-
FNT CommandManage your IT and telecommunications infrastructure
-
FNT SustainabilityReduce your carbon footprint
-
FNT CommandMobileAccess the FNT Command Platform from any location and at any time
-
FNT Infrastructure Health & MonitoringEstablish the foundation of a resilient digital infrastructure
-
FNT AnalyticsBusiness Intelligence module for smart evaluations and analysis
-
FNT ProcessCenterManage infrastructure provisioning and change processes more efficiently
-
FNT IntegrationCenterSimplify, speed up, and lower the cost of software integrations
-
FNT EventEngineMonitor events and trigger targeted actions
-
FNT ServicePlanetTurn your IT into a key success factor
-
FNT StagingAreaSimplify data exchange between your systems
-
FNT GeoMapsImprove network management with location-based visualization and analysis of resource data
-
FNT ValuePackThe fastest way to reach your objectives
-
FNT GraphicCenterVisualize and analyze infrastructure and service data